Estoy planificando subir mas modelos que he hecho a modo de practica y esta vez he encontrado uno, que con los limites de mi computadora de ese entonces, no conseguí terminar; una sencilla listra de pastillas, para practicar transparencias, iluminación y texturas.
Una practica abandonada
Recuerdo cuando hice esto. El 22 de marzo del año 2022 estaba tratando de entender el funcionamiento de las transparencias. En ese entonces, solo conocia Eevee y aunque cycles ya existía, yo no tenia idea de siquiera como llegar a las configuraciones para elegir el motor de renderizado. Actualmente ya se que se pueden hacer transparencias en Eevee, pero en ese entonces, no tenia idea. Eso me queda claro con esta captura de pantalla que he guardado. Porque aunque no se viera nada o casi nada, en realidad estaba orgulloso del resultado.

Por supuesto, conforme la practica continuaba, iba descubriendo cosas. También descubría limites. Por ejemplo, que Eevee aunque es ligero, no funciona bien en sistemas con tarjetas de video obsoletas, siendo este el resultado. Un diseño caricaturesco, pero finalmente con transparencias.

Por supuesto, finalmente descubri Cycles, pero ya no recuerdo por que abandoné la practica. aun así, y aunque carecía de sombras, el resultado ya era aceptable.

Al final, Hoy revisando mis archivos redescubrí el proyecto y ya con un equipo competente y mas conocimientos, solo bastaron unos toques para obtener el aspecto final. (por cierto, me gusta el texturizado de ruido, así que lo dejé, pero se como quitarlo)
¿Mucho mas realista, con reflejos y sombras, no? casi puedo sacudir la Listra de pastillas y oírlas sonar jajaja
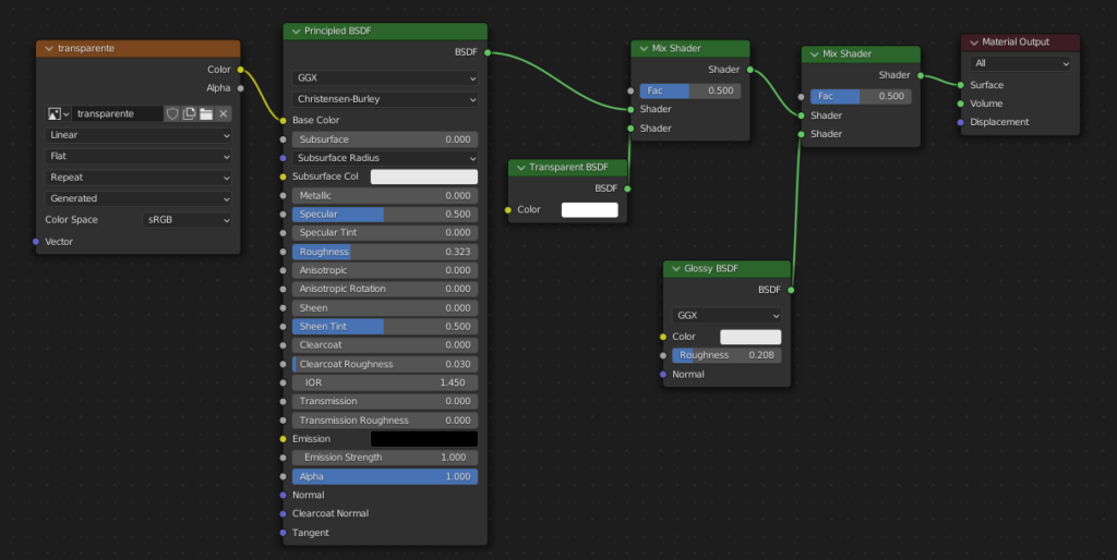
Por cierto, estos son los nodos para plástico transparente que utilice en esta practica.

Puedes bajar el modelo desde sketchfab por si quieres curiosear, pero no tengo idea de por que sale negro allí.
